6. Экспорт метаданных

Инструмент извлекает метаданные выбранной базы данных в SQL-скрипт, выполнение которого позволяет создать дубликат этой базы.

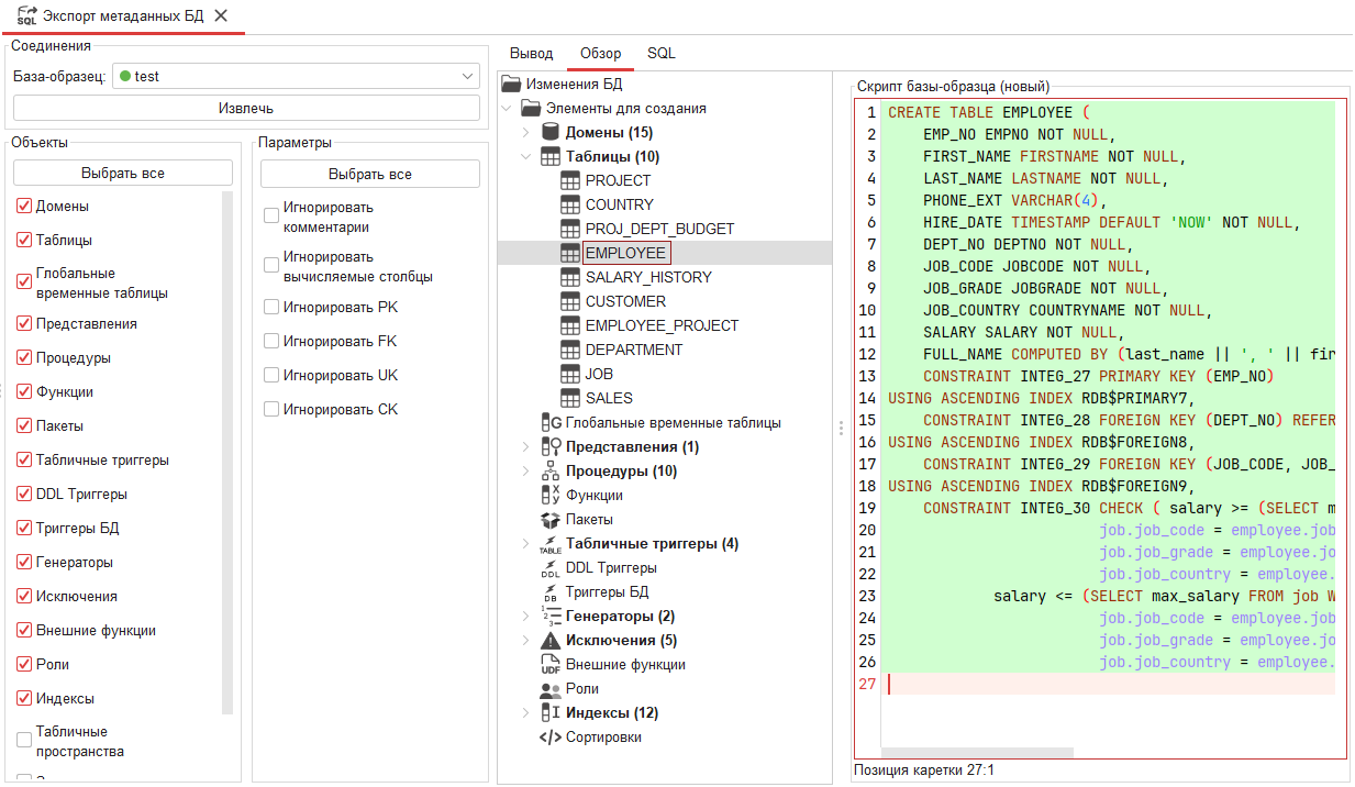
_images/export_metadate.png

Рис. 6.1 Экспорт метаданных

База-образец – база данных, метаданные которой нужно извлечь.

Блок Атрибуты представляет собой список элементов базы данных, которые нужно/не нужно учитывать при экспорте.

Блок Параметры представляет собой список условий, влияющих на извлечение метаданных и формирование SQL-скрипта, создающего выбранную базу данных:

  • Игнорировать комментарии - учитывать ли комментарии при экспорте;

  • Игнорировать вычисляемые столбцы – учитывать ли вычисляемые столбцы при экспорте;

  • Игнорировать PK/FK/UK/CK – учитывать ли ограничения при экспорте.

Посмотреть результаты экспорта метаданных можно во вкладках Вывод, Обзор и SQL. Во вкладке Вывод перечислены элементы, метаданные которых были извлечены. Во вкладке Обзор отображены извлечённые элементы, которые будут созданы при выполнении сгенерированного скрипта. Во вкладке SQL размещён сгенерированный SQL-скрипт.